Instance Verification Kit (IVK)
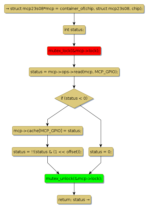
mutex lock @ [6743+23+/linux-3.19-rc1/drivers/gpio/gpio-mcp23s08.c]
Instance Signature: lock
|
The Matching Pair Graph:
|
|
Function Name
|
Control Flow Graph (CFG)
|
Events Flow Graph (EFG)
|
Source Correspondence
|
|
mcp23s08_get
|
|
|
[6605+12+/linux-3.19-rc1/drivers/gpio/gpio-mcp23s08.c]
|